CSV
Mit dem CSV-Knoten lassen sich Daten und Werte schnell und unkompliziert zwischenspeichern und anschließend an einen beliebigen Datenendpunkt übertragen. Auf der Kamera wird dabei stets eine CSV-Datei vorgehalten. Diese Anleitung zeigt, wie Sie in wenigen Schritten Daten in eine CSV-Datei schreiben können.
Workflow Setup
Anlegen einer CSV-Datei
Gehen Sie in Workflows unter Components auf ➕.
Suchen Sie nach der Komponente “CSV” und wählen Sie diesen Eintrag aus.

Es erscheint eine neue Komponente mit dem Namen “CSV”. Sie können diese Komponente jederzeit umbenennen, indem Sie einen Doppelklick auf dem Namen der Komponente vornehmen.
Geben Sie nun den Zielordner im System an und benennen Sie die Datei mit der Endung *.csv, damit sichergestellt ist, dass das richtige Dateiformat vorliegt.

Öffnen Sie im Event Graph per Rechtsklick das Context-Menü, suchen Sie nach “Get CSV” und wählen Sie diesen Eintrag aus.
Herzlichen Glückwünsch! - Sie haben eine CSV Datei im Ordner Database mit dem Namen MyCsvFile.csv erfolgreich angelegt.
Ablegen von Daten in der CSV-Datei
Bevor Sie die Daten ablegen können, müssen Sie zunächst eine Struktur für Ihre Spalten erzeugen. Das können Sie mit Structs erledigen. In unseren Beispiel verwenden wir Messwerte, iO-Ergebnisse, Nachrichten und den Zeitstempel als Daten. Die Spalten sind anschließend wie gewünscht angeordnet. Wir haben das Struct umbenannt in “CsvDatensatz”.


Suchen Sie nun im Context-Menü nach dem Eintrag “Add To CSV (CsvDatensatz)”, wählen Sie diesen aus und verbinden Sie diesen Knoten mit dem Knoten “Get CSV”.

Suchen Sie anschließend im Context-Menü nach “Make CsvDatensatz”. Wählen Sie den Eintrag aus und verbinden Sie den Struct-Output des Knotens mit dem Input des “Add To CSV (CsvDatensatz) Knotens.

Platzieren Sie die Knoten nun an der Stelle im Flow, an der Sie die Daten wegspeichern wollen und verbinden Sie diese dementsprechend.
Es muss nicht wie im Beispiel gezeigt anhand von Get-Knoten erfolgen, es ist beliebig im Workflow integrierbar.


Herzlichen Glückwunsch! Sie speichern jetzt je Iteration Daten in der CSV-Datei ab.
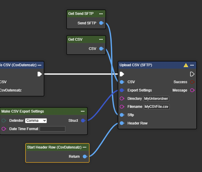
Hochladen von CSV-Dateien an Endpunkt
Suchen Sie den gewünschten Endpunkt aus und wählen Sie die dazugehörige CSV-Variante im Context-Menü aus. Dieses Beispiel basiert auf dem Endpunkt SFTP. Unter FTP/SFTP können Sie die Anlage der SFTP-Komponente nachlesen.

Suchen Sie im Context-Menü nach “Make CSV Export Settings” - Diesen Knoten können Sie verwenden, falls Sie den Delimiter zwischen den Daten ändern wollen - z.B. von Komma auf Semikolon. Sie können hierüber ebenfalls die Datumsangabe steuern, falls ein Inputwert direkt als DateTime-Value vorliegt. Generell ist dieser Knoten aber nicht zwingend erforderlich.

Suchen Sie im Context-Menü zusätzlich nach dem Eintrag “Start Header Row (CsvDatensatz)” um in der ersten Zeile der Datei auch beim Upload die Spaltennamen zu hinterlegen.

Herzlichen Glückwunsch! Sie können jetzt erfolgreich CSV-Dateien hochladen.